Private beta · Siemens-first · For experienced PLC developers

From automation specs to working PLC code

Sandra helps PLC developers transform real-world documentation into structured specifications and Siemens-ready PLC programs — faster, traceable, and under human control.

Vendor-agnostic by architecture Human-in-the-loop by design
Editor view
Apply for the Private Beta

Private beta · Siemens TIA Portal · For system integrators

PLC projects don't fail because of logic.

They fail because developers are accountable for systems built on unclear inputs.

In real industrial automation projects:

  • documentation is spread across PDFs, emails, spreadsheets, and informal notes
  • functional requirements are often implicit or partially defined
  • electrical, mechanical, and software assumptions are mixed together
  • changes happen late, without a single source of truth

As a result:

  • senior PLC developers spend time reconstructing intent instead of programming
  • similar PLC logic is rewritten project after project
  • reviews and validation happen late in the process
  • developers remain responsible for system behavior, even when inputs are unclear

Generic AI tools don't solve this.

They can generate text or code, but they don't understand real industrial documentation, traceability and review requirements, and the need for deterministic, verifiable PLC programs.

Traditional PLC tools don't solve it either.

They assume that structured specifications already exist.

What Sandra is — and what it is not

Sandra.RUN is an AI-assisted workflow for PLC specifications and programming — designed for real industrial projects, not demos.

What Sandra is
AI-assisted workflow for specifications and PLC programming
Built for traceability, review, and validation
Integrated into existing engineering workflows
Accelerates engineers without replacing responsibility
What Sandra is not
Not a generic AI chat or prompt-based assistant
Not black-box PLC code generation
Not low-code / no-code automation
Not a way to bypass review or accountability

The private beta starts Siemens-first to ensure depth, correctness, and real-world validation.

This is a methodological choice — not a long-term limitation.

Sandra helps engineers start projects faster, while keeping full visibility and control over specifications and PLC code.

What Sandra does today

01

Specification generation from real project materials

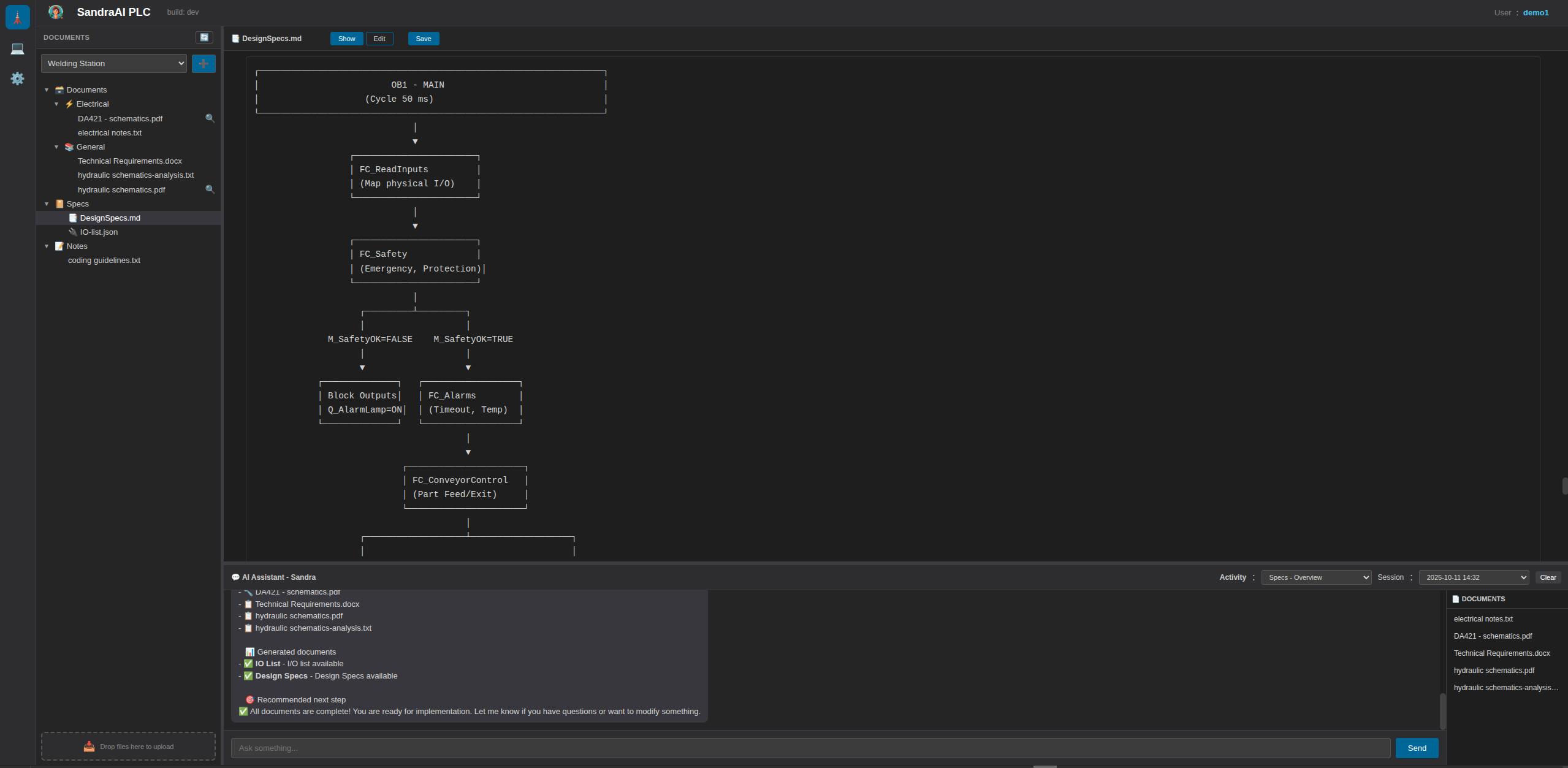
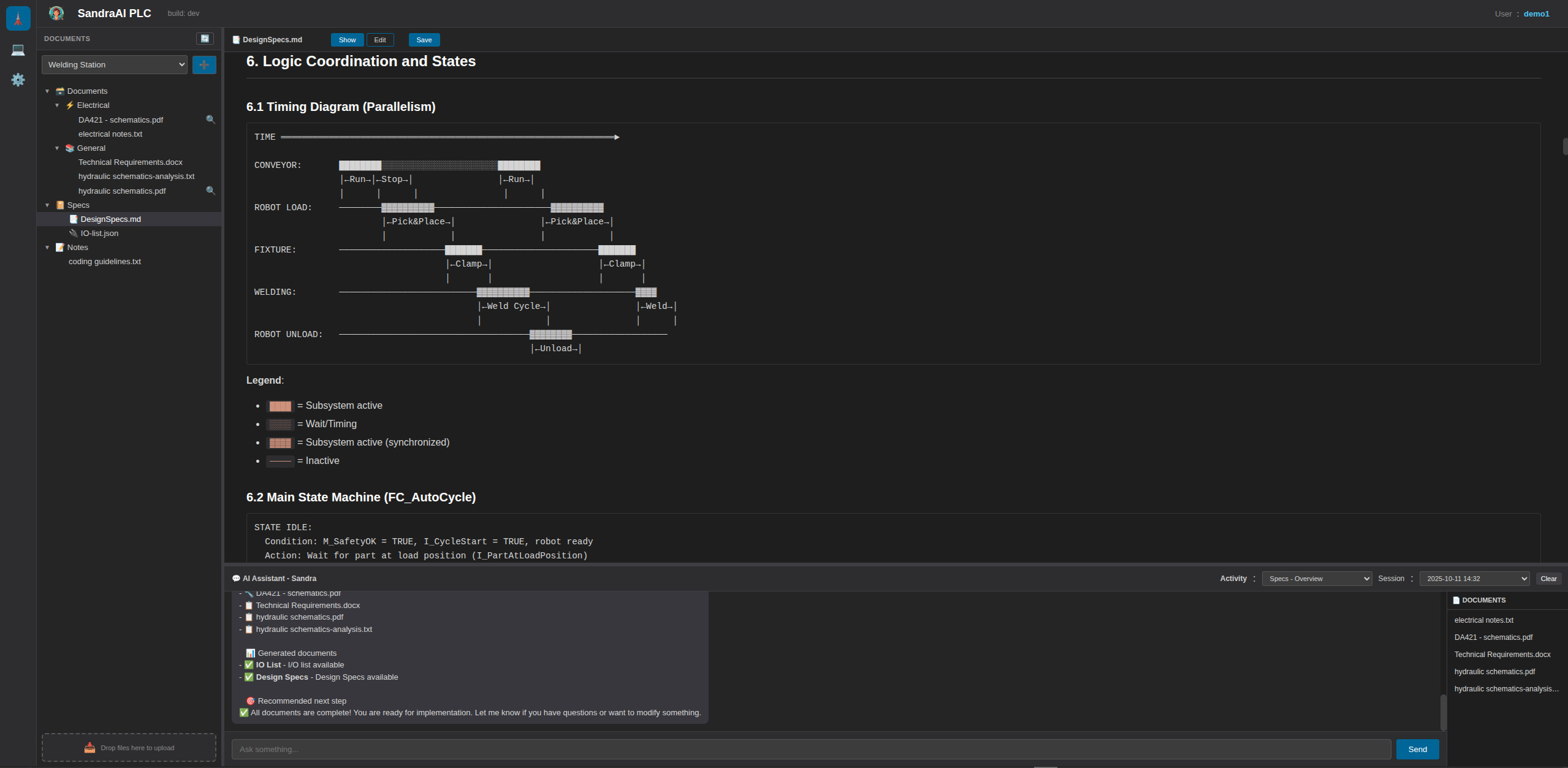
Specification example 1 Specification example 2 Specification example 3 Specification example 4

Upload manuals, notes, electrical documents, or technical descriptions. Sandra produces structured, customizable specifications aligned with real PLC engineering workflows.

  • readable
  • reviewable
  • directly usable as a foundation for PLC development
02

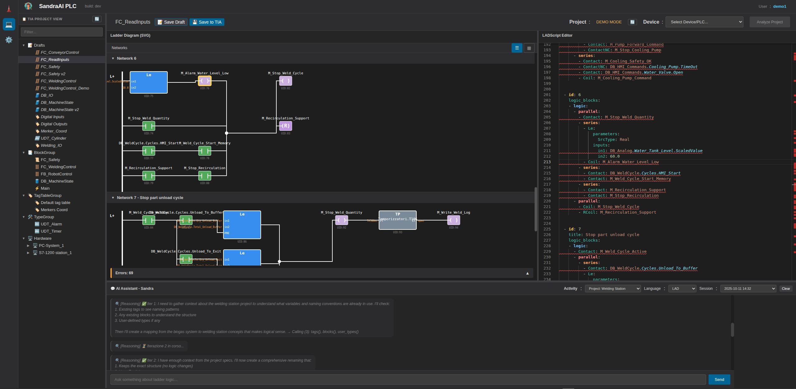
Assisted PLC code generation

Code example 1 Code example 2

Sandra turns validated specifications into working, reviewable PLC code drafts for Siemens TIA Portal.

Ladder / KOP SCL / Structured Text
  • engineer review
  • compilation and testing inside existing PLC environments

Planned vendor support

Sandra is designed around a vendor-agnostic PLC workflow. Planned extensions:

  • Siemens
  • Rockwell (Allen-Bradley)
  • Beckhoff (TwinCAT)
  • CODESYS
  • Omron
  • Schneider Electric

Vendor support will be introduced progressively after Siemens-based validation.

How Sandra works

From real project inputs to structured specifications and PLC code — with engineers in control.

1

Start from real project material

PDFs and technical documentation, electrical schematics and I/O lists, emails and notes.

No templates to fill upfront. No artificial constraints.

2

Structure specifications explicitly

Sandra extracts and organizes I/O definitions, functional behavior, assumptions, and PLC logic blocks.

Specifications are generated in a structured, reviewable format.

3

Generate reviewable PLC code

From specifications, Sandra produces deterministic, readable PLC programs aligned with Siemens TIA Portal.

Code is generated from explicit specifications — not inferred intent.

4

Keep humans in control

Engineers review specifications, inspect generated logic, and validate assumptions before deployment.

Sandra accelerates — it doesn't replace engineering judgment.

// Key principle

Every output is designed to be reviewed by qualified professionals.

Final responsibility always remains with the engineer.

Why Sandra is different

Specification-first, not prompt-to-code
Vendor-agnostic architecture
Human-in-the-loop by default
Outputs designed for engineering review
Optimized for trust and correctness

Who it's for

Sandra is intended for:

  • PLC programmers in Siemens-based environments
  • system integrators delivering automation projects
  • automation engineers responsible for code quality
  • technical leads managing PLC workflows

Not intended for:

  • non-technical users
  • autonomous PLC deployment
  • bypassing engineering responsibility

Designed for safety and accountability

  • No autonomous execution
  • No direct deployment to running PLCs
  • All outputs must be reviewed by qualified professionals
  • Final responsibility always remains with the engineer
Sandra assists engineering judgment.
It does not replace it.

Frequently asked questions

QIs Sandra a "prompt-to-PLC-code" tool?

No. Sandra follows a specification-first workflow: documentation → structured specifications → reviewable PLC code drafts. Human review is mandatory at every step.

QDoes Sandra generate production-ready code?

Sandra generates working, reviewable PLC code drafts. All outputs must be compiled, tested, and validated inside the engineer's standard PLC environment.

QWhich PLC vendors does Sandra support?

The private beta focuses on Siemens TIA Portal. The vendor-agnostic architecture will extend to Rockwell, Beckhoff, CODESYS, Omron, and Schneider Electric.

QCan Sandra deploy or modify PLCs automatically?

No. Sandra does not deploy code or execute autonomous changes.

QIs my project data used to train public models?

No. Private project data is not used to train public or third-party models.

Built for real industrial PLC workflows

Sandra is being developed and tested with experienced PLC developers on real Siemens TIA Portal projects.

What we focus on

  • deterministic behavior and reviewable PLC logic
  • traceability from inputs to specifications to code
  • human review inside existing engineering environments

Private beta scope

  • Siemens-first (TIA Portal)
  • real, non-synthetic projects
  • direct feedback loops with the product team
  • limited access to keep feedback actionable
Apply for the Private Beta

Private beta · Siemens-first · For experienced PLC developers and system integrators

Get in touch

Sandra is currently available through a limited private beta.

If you are working on real industrial automation projects and want to:

  • understand whether Sandra fits your PLC workflow
  • discuss a concrete use case
  • explore early access or the vendor roadmap

you can contact us directly.

Contact form

(Briefly describe your context, PLC environment, or what you'd like to discuss.)

What happens next

We typically reply within a few working days. Depending on context, we may:

  • ask for a bit more technical detail
  • suggest applying to the private beta
  • propose a short exploratory call